DATEV CSV Export in Addison importieren
So lädst du deinen pathway Buchungsstapel korrekt in Addison hoch
📖 Darum geht’s
In diesem Artikel zeigen wir dir Schritt für Schritt, wie du einen DATEV CSV Export (Buchungsstapel) aus pathway in Addison Rechnungswesen importierst.
So stellst du sicher, dass deine Buchungsdaten korrekt übernommen werden.
📥 Schritt 1 – Buchungsstapel in pathway herunterladen
-
Logge dich auf der pathway Plattform ein
-
Klicke links im Menü auf „Buchungsstapel“
-
Wähle den gewünschten Monat & Jahr.
-
Klicke auf Download
👉🏼 Eine detaillierte Anleitung findest du hier: Wie lade ich meine Buchungsstapel herunter?
📤 Schritt 2 – CSV Export in Addison einspielen
-
Logge dich in Addison ein
-
Klicke oben auf „Rechnungswesen“ → „Weitere“ → „Datenübernahme“

-
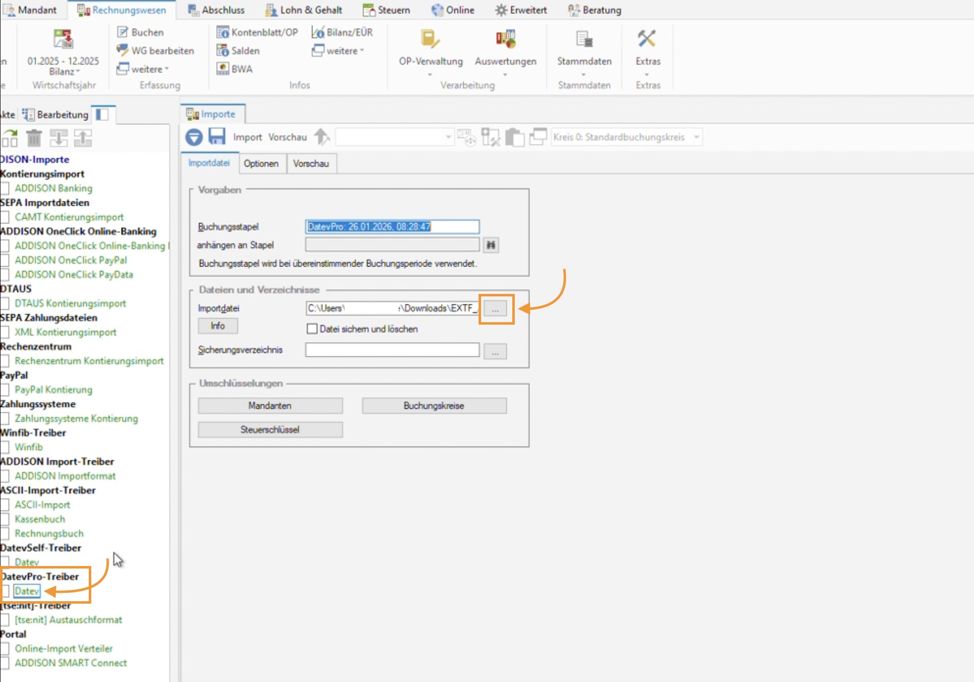
Wähle links unter „DATVPro Treiber“ den Punkt „DATEV“
- Klicke bei „Dateien und Verzeichnisse“ neben „Importdatei“ auf die drei Punkte [...]

-
Wähle die zuvor heruntergeladene CSV Datei aus

💡 Tipp:
Kopiere dir den Dateinamen und füge ihn oben im Feld „Buchungsstapel“ ein. So wird der Stapel in Addison direkt korrekt benannt.

➡️ Klicke abschließend oben auf „Import“

Der Buchungsstapel wird nun in Addison importiert. ✅
🥳 Du hast es geschafft!
Dein pathway DATEV CSV Export wurde erfolgreich in Addison importiert. Deine Buchungsdaten stehen dir jetzt im Rechnungswesen zur Verfügung und können weiterverarbeitet werden.
✅ FAQ – Häufig gestellte Fragen
❓ Welches Format muss die Datei haben?
Der Export muss im DATEV CSV Format vorliegen, wie er von pathway bereitgestellt wird.
❓ Kann ich mehrere Buchungsstapel nacheinander importieren?
Ja, mehrere CSV Dateien können nacheinander importiert werden.
Support und Kontaktmöglichkeiten
💌 Du brauchst Unterstützung? Unser Support Team ist jederzeit für dich da: